Pushcamp-Wind Architecture

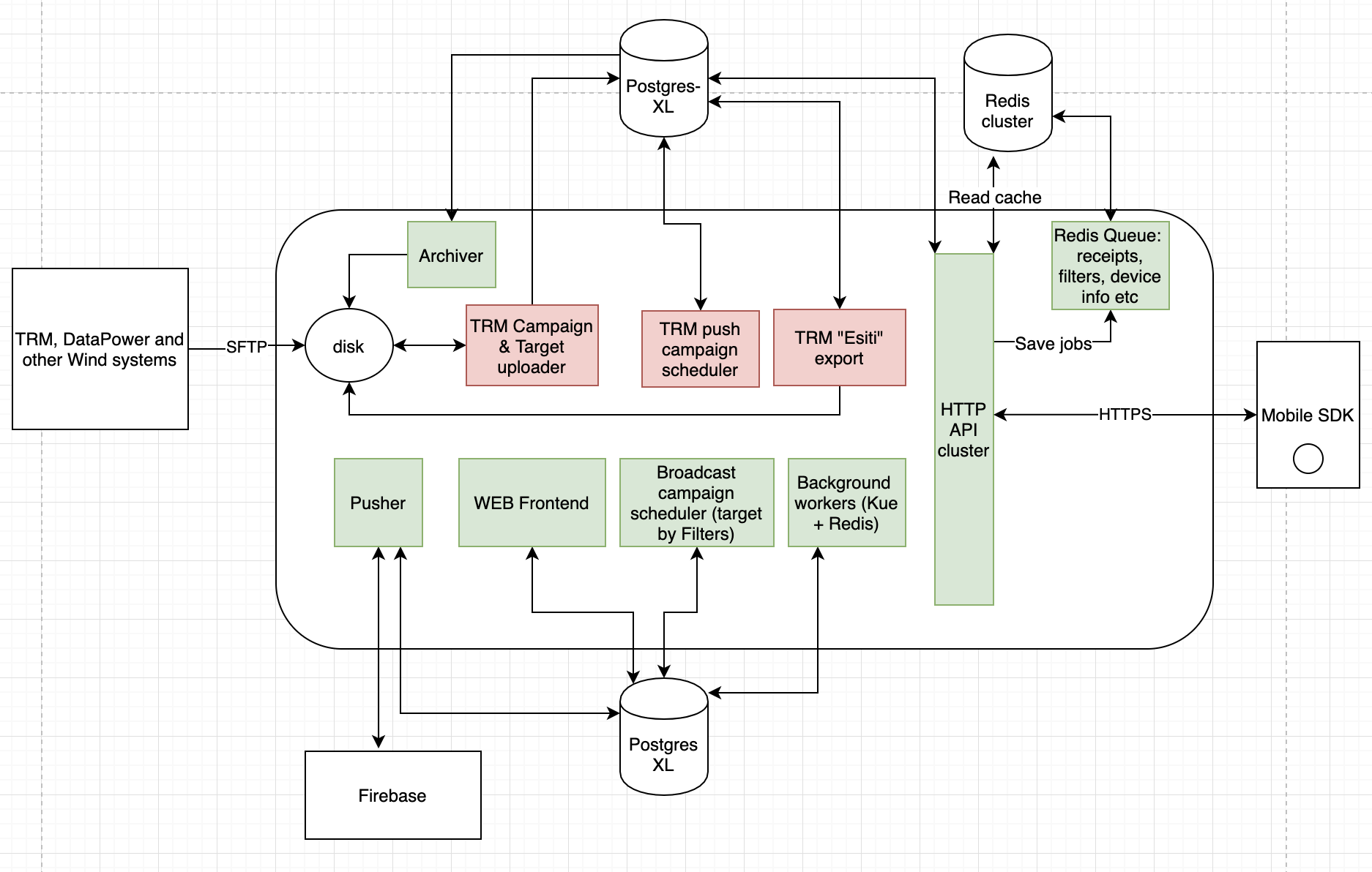
These are the main modules / building blocks of Pushcamp Platform. They include Web Platform, Public API and various backend services and background workers.

Blocks in red are designed for Wind purposes and are useless for other customers.

Blocks in green are for regular usage by any customers.

../_images/pushcamp-modules.png